作者:Gou,Foresight News
DBA 共同創辦人Jon Charbonnea 曾表示:現在所有的Rollup 都不是真正的Rollup。
之所以會有這樣極端的觀點,有一個很重要的原因就是目前幾乎所有的Rollup 網路都採用了中心化的單排序器模式。對於採用了Optimistic Rollup 的網路而言,雖然專案方本身大機率不會選擇在排序器上作惡,但一旦排序器被攻擊或被其他人控制,就可能會造成災難性的後果。即使不考慮安全性問題,單一排序器也完全不具備抗審查的能力。
業界對排序器去中心化的討論和倡議由來已久,而近期Metis 率先給出了這個問題的一種答案。
為何排序器的去中心化如此重要?
在詳解Metis 的去中心化排序器方案之前,我們先簡單了解兩個問題:排序器是什麼?為什麼排序器去中心化很重要?
以太坊之上基於Rollup 的Layer2 網路本質上是由一個獨立的鏈以及以太坊上的「Rollup 合約」組成。同時,Layer2 網路也需要一個鏈下的排序器來接收Layer2 上發生的交易,決定交易的執行次序,然後把交易打包為Batch,傳送給以太坊上的「Rollup 合約」。當以太坊上的「Rollup 合約」將傳送來的Batch 打包進區塊中,交易才會被最終確認。
本質上,Layer2 網路上交易真正意義上的「確認」仍然在以太坊上,而排序器就起到了在這中間的信息傳遞作用。
Metis 採用了Optimistic Rollup 的方案,顧名思義,該Rollup 方案的特點就在於假設Batch 中所有的交易都是真實有效的,而不會去檢查每筆交易。也正是因為此,加之交易被集中後再進行確認,基於Optimistic Rollup 的Layer2 網路交易費用很低。
目前的Layer2 網路幾乎都由專案團隊運行,大家為了不「砸自己招牌」,極少會出現排序器中提交的交易無效的情況。雖然如此,但中心化的組成依然存在著被攻擊以及被強制要求剔除某些交易的可能性。對於將「無需許可」和「無需信任」奉為至上準則的加密貨幣世界,這顯然不可接受,去中心化是必須要走的一條道路。
Metis 的去中心化之路
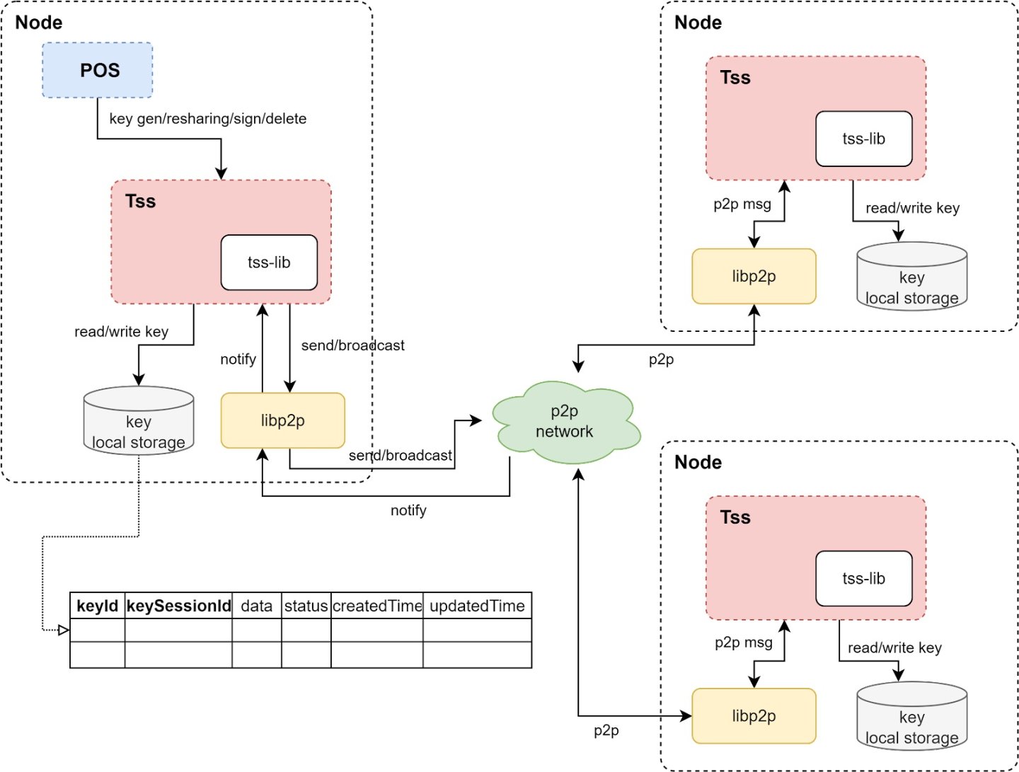
作為首批實踐去中心化排序器的Layer2 網路之一,Metis 為未來的道路提供了一個範本。這個範本不僅實現了排序器的去中心化,也同時提供了一個「去中心化Optimistic Rollup」的解決方案。在這個範本中,實作排序器的去中心化存在著三個主要角色:管理者(Admin)、排序器和一個基於PoS 的共識層。
管理員(Admin): Admin 的角色是管理該去中心化系統,主要職責包括將符合要求的排序器添加進白名單、設定單一節點的質押上限以及設定區塊獎勵的釋放速率。
排序器池:排序器池由多個被加入進白名單的排序器組成。在Metis 中,排序器包括了負責Metis 上交易排序和區塊組成的L2 Geth;負責與下文將提到的PoS 共識層和其他外部模組進行交互的適配器模組,以及負責建立Batch 並在多個排序器簽名後將其提交給L1 的Proposer。
PoS 共識層: Metis 設計的PoS 共識層是獨立於Metis 的存在,其主要職責是管理MPC 簽章。當存在多個排序器時,需要至少2/3 的排序器簽章才能將打包的Batch 提交給L1,而共識層就負責當排序器池中的排序器加入或退出時重新分片以及分配私鑰等工作。
機制設計
在以上三個角色的合作下,Metis 的去中心化Optimistic Rollup 初現雛形。其中,「管理員」將對整體網路的重要參數進行設置,並管理加入池中的排序器資格,使得協議方不再對此類事務有絕對的控制權,而是透過具體提案審定後交由管理員執行。
對於Rollup 網路來說,去中心化進程中最困難的點莫過於排序器的去中心化,這是由於對排序器本身的管理也必須以去中心化的方式進行,並且需要盡可能實現高效與便利。
Metis 採用了基於TSS 的MPC 簽章以及管理整個模組的PoS 網路來實現對多個排序器簽章權限的管理。
Metis 允許任一排序器決定一個Batch 並由所有的排序器參與MPC 簽名,若簽名數量超過2/3 則認為該Batch 有效,可以被提交至L1 上的Rollup 合約中。而排序器池進行的MPC 簽章則由PoS 網路控制的另一個合約進行管理,當PoS 網路無法偵測到MPC 位址時,會呼叫MPC 模組觸發金鑰的產生。產生的金鑰會在分片後分發給池中的每一個排序器,由排序器則會利用持有的金鑰分片進行MPC 簽章。此模組的設定主要用於管理金鑰的生命週期,包括多重簽章產生、金鑰重新共用、應用程式簽章、刪除簽章等。
採用TSS 則是由於其高容錯、高靈活性的特點,TSS 不像多簽需要在鏈上對每個簽名進行校驗,只需要將所有簽名者的簽名聚合後統一校驗,提高了交易確認速率。此外,PoS 節點之間會透過單獨的Tendermint 通道進行通信,MPC 運行時的通訊則採用了libp2p 協定。
代幣質押
與Optimism Rollup 的詐欺證明類似,此去中心化模型也採用了經濟誘因和懲罰機制來確保機制的運作。 Metis 團隊成員表示,最初排序器池將包含5 個排序器,未來將會逐步增加,進入排序器池的排序器運作方需要質押至少2 萬枚METIS。此外,上文中提到的PoS 網路也將需要節點運作者質押METIS。 Metis 團隊表示,此舉可以「將本已有限的METIS 流通量進一步減少,從而產生非常積極的催化作用。」
質押的METIS 會在詐欺證明被挑戰成功時被扣除,以確保排序器不會將無效交易包含在提交給L1 的Batch 中。
「權力下放」的先驅
Metis 的去中心化Rollup 方案為Layer2 向下一個階段的邁進提供了一個很好的範本,無論在機制設計上,還是在經濟機制的設計上都在保證權力下放的基礎上對專案發展起到了推動作用。
將排序器完全交予社區可以透過社區自發的推動產生大量的衍生機會。一方面,對參與者而言,去中心化就意味著某種程度上的競爭,因為排序器參與出塊,類似於比特幣網路中礦工的角色。各方為了爭奪記帳權會不斷提升自身節點質量,從而自發地為網路帶來更強的活性。 Metis 表示,「這將是Layer2 領域第一個社區真正參與營運的鏈。」
此外,由於排序器的去中心化,對於交易的排序也沒有了「標準答案」,這為網路的MEV 基礎設施以及一系列應用的誕生與發展培育了土壤。 MEV 之後,基於排序器質押的METIS 代幣,還可以衍生出流動性質押等一系列產品,進一步釋放了Layer2 基礎設施金融化的潛力。
機制設計方面,對於由各方運營的排序器,Metis 並沒有採用簡單的多簽,而是使用了更方便實時添加或刪除簽名者的、基於TSS 的MPC 簽名方案,使得排序器池的整體靈活性得到了提升。另一方面,2/3 的有效簽章閾值、「可插拔」的簽章方案等都對安全性和效率做了很好的權衡。
雖然該機制設計充分考慮了安全性和效率,但為了去中心化而新加入的多個角色相較於傳統單一排序器必然會存在效率的下降,加之環節的增加可能會導致整體系統不穩定性的提高。儘管如此,Metis 作為首批提供了完整去中心化方案的Layer2 網絡,其在設計中的考慮和權衡仍值得多方借鑒,而Metis 也表示將持續討論去中心化方案的潛在挑戰和缺陷,以進行進一步改進。




